
Explore, manage, and optimize your databases with a single, powerful tool designed for efficiency and security.

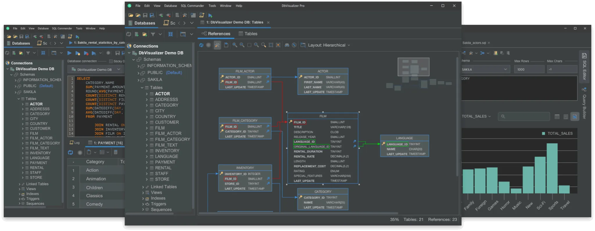
Built for navigating complexity, DbVisualizer stands out as the go-to solution for data professionals seeking comprehensive database management capabilities. It offers seamless connections to all popular database systems, catering to a wide range of data management needs. The product is tailored to enhance work efficiency while maintaining high security standards.
The software has been engineered with an array of thoughtfully crafted features, enabling users to manage and control their data with ease.
From its advanced SQL editor, which simplifies code writing through automatic formatting and suggestions, to its robust data visualization tools that allow for customized result presentations, DbVisualizer is designed to fit the intricate demands of database management.
Handling data has never been more manageable, with features like inline editing, driver management via Maven, and support for custom object types across various databases. Additionally, the application brings extensive workflow customization capabilities, allowing you to adapt the environment to your unique processes, whether through command lines or UI enhancements.
Security is uncompromised with features like data encryption with SSH, master password protection, and secure data access — establishing DbVisualizer as a trusted companion for ensuring your data's integrity.
System requirements: Compatible with Windows 64bit and Arm64, macOS Intel and Apple Silicon, and Linux. A universal database tool, providing an array of features for robust database management.
- Advanced SQL editor with auto-completion and formatting - Data visualization and inline editing capabilities - JDBC driver management via Maven - Support for a wide variety of database-specific object types - Extensive export options for data sets - Customizable workflows with client-side command execution - Strong encryption standards for data security - Master password and secure data access control


+5 more


+3 more







+6 more



+2 more